|
<< Kattintson a Tartalomjegyzék megjelenítéséhez >> Navigáció: Első lépések, gyakorlati útmutatók > Leltározás |
A programban egyszerűen készíthetünk leltárt, és a végén a készletbeli eltérésekről Leltár bizonylatot nyomtathatunk.
A leltározást három lépésben végezhetjük el:
1.Elkészítjük a leltározandó tételek listáját, azaz a Leltárívet
2.Rögzítjük a fellelt mennyiséget a Leltárívbe
3.Lezárjuk a Leltárívet és automatikusan létrejön a Leltár bizonylat a különbségekről.
Lássuk a lépéseket részletesen!
Először össze kell állítanunk azon tételek listáját, amit leltározni szeretnénk. Ezt a Készlet csoportban, a Leltározás menüpont alatt tehetjük meg, az eszköztáron lévő Új gombra kattintva.

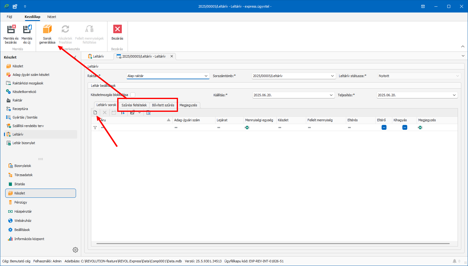
A megjelenő ablakban válasszuk ki a raktárat, amiből leltározni szeretnénk. Ha nem akarunk készletmozgást (azaz ne lehessen szállítólevelet, számlát vagy készletkorrekciót kiállítani) ezekre a termékekre a leltározás végéig, pipáljuk be a Készletmozgás blokkolását.
A dátumok megadása után eljutunk a Leltárív sorok fülhöz. Egyesével is felvihetjük a termékeket az Új gomb segítségével, de generálhatjuk is azt. Generálás előtt váltsunk át a Szűrési feltételek fülre, és állítsuk be az ottani paramétereket, ami alapján a listát generáljuk. Haladó felhasználók a Bővített szűrés fülön lévő feltételekkel tovább szűkíthetik a listát.
Miután felvittük a tételeket vagy legeneráltuk a listát, lehetőség van arra is, hogy eltávolíthassuk a felesleges termékeket az áttekintő eszköztár piros X gombjával (Törlés).
Szükség szerint megjegyzést is fűzhetünk a tételekhez, ha a termék zöld cellájába duplán kattintunk, vagy leütjük a Szóköz billentyűt.
Ha a listát elkészítettük, nyomjuk meg a Mentés és bezárás gombot!
Miután összeállítottuk a Leltárív tételeit, nyomjuk meg az eszköztáron a Leltár megkezdése gombot, amivel megváltoztatjuk a Leltárív státuszát Nyitottról Folyamatbanra. Egy figyelmeztetést kapunk, hogy ezután már nem adhatunk új tételeket a Leltárívhez.

Miután a Leltárív státusza megváltozott Folyamatbanra, szükség esetén kinyomtathatjuk azt árakkal vagy anélkül (például a raktárosnak) az eszköztáron lévő gombokkal. A nyomtatványra fel lehet írni a tényleges mennyiségeket a termékekhez.

Miután rendelkezésre állnak a tényleges mennyiségek, dupla kattintással nyissuk meg a Leltárívet! A megjelenő ablakban elsősorban a zöld oszlopokban lévő mezőkre koncentráljunk!
A Fellelt mennyiség oszlop egyik zöld mezőjén duplán kattintva vagy a Szóköz billentyűt leütve szerkeszthetjük a mezőt, beírhatjuk a valós mennyiséget. A mező mellé kattintva vagy Entert ütve rögzítjük a mennyiséget. Amikor a Fellelt mennyiség eltér a Készlet oszlopban lévő mennyiségtől, a program automatikusan kiszámolja a különbséget, és beírja az Eltérés oszlopba, valamint az Eltérő oszlopban jelzi is.
Ha a meglévő készlet mennyiségéből indulnánk ki, nyomjuk meg az eszköztáron a Fellelt mennyiségek feltöltése gombot. Ekkor a Készlet oszlop mennyiségei átmásolódnak a Fellelt mennyiség oszlopba,. és csak azt a terméket módosítsuk, ami tényleg eltér.
Ha valamelyik tételt nem szeretnénk leltározni, akkor a Kihagyás opciókat választhatjuk: vagy a pipát közvetlenül, dupla kattintással bejelölhetjük, vagy a Kihagyás/Kihagyás vissza gombokat is választhatjuk.
Miután befejeztük a mennyiségek felrögzítését, a Mentés és bezárás gombbal rögzítsük a változásokat, és visszajutunk a Leltárív áttekintőbe.
A Leltárív mentése után a státusz továbbra is Folyamatban marad, hogyha a mennyiségeken módosítani kellene, folytathassuk a Leltárívet.
Amikor a leltárt lezártnak tekintjük, akkor az eszköztáron nyomjuk meg a Leltár lezárása gombot. Ekkor egy figyelmeztetést kapunk, hogy a készleteltérésekkel létrejön a Leltár bizonylat és később nem módosíthatjuk a leltár tételeit.

Az Igen gomb megnyomására a Leltárív Lezárt állapotúra vált, és az elkészült bizonylatot a Készlet csoportban a Leltár bizonylatban találjuk meg, ott nyomtathatjuk ki.